sdrIDE集成开发环境为用户提供构建SRTF波形的开发环境,帮助波形开发者更关注于波形算法的实现,屏蔽SRTF规范相关细节,快速构建SRTF兼容的波形。sdrIDE由介方信息自主设计和开发,
采用全流程模型驱动的方式支撑用户进行波形开发,使过程资产复用达到最大化,拥有良好的易用性和可理解性,是一款100%自主研发的软件无线电集成开发环境,介方信息有能力提供定制化的
IDE开发服务。sdrIDE集成开发环境由建模工具、部署工具、监控工具、镜像构建器、系统调试器组成。

建模工具采用模型驱动的图形化建模方式帮助开发者快速完成波形、平台等模型的构建,同时集成多种第三方开发工具支持相关模型的功能开发。
1.积木式的模型:支持需求建模、端口建模、IDL接口建模、属性建模。
2.极速的波形建模:支持组件可裁剪;自动生成收 (发)端口模型;支持波形可嵌套模型
3.强大的平台建模:支持聚合设备建模;支持服务、文件系统建模;支持多节点建模;支持可执行环境包建模。
4.丰富的构建工具:支持即插即用的gcc交叉编译;支持DSP、Verilog编译器;与Simulink无缝连接,支持基于模型的编译方式。

部署工具以图形化的方式,采用FTP可靠文件传输,实现从开发平台到运行平台的一键式部署;支持多种部署策略,适应用户不同颗粒度的部署需求。
1.支持一键式快速部署。
2.支持波形组件、逻辑设备、节点等精确部署。
3.支持用户任意类型文件部署。
4.支持目标平台SRTF操作环境目录远程浏览。

监控工具基于SRTF标准规范接口开发,提供便捷友好的操作界面,便于用户对目标系统进行状态监测和管理控制。
1.支持与波形的数据交互(报文、音频、视频)。
2.支持波形加卸载、波形启停、波形属性配置与查询。
3.支持逻辑设备的启停、属性配置与查询。
4.支持服务的启停、属性配置与查询。

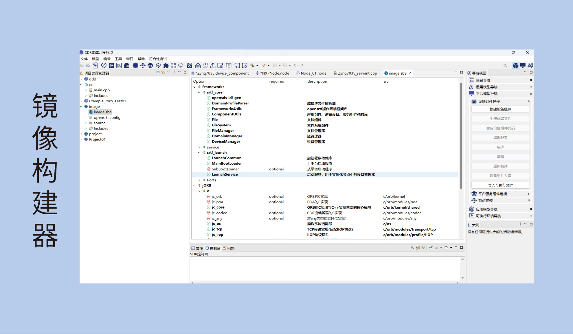
镜像构建器帮助用户根据自身业务需求对SRTF操作环境镜像进行定制化开发和裁剪,提高操作环境和业务场景的契合度。
1.支持对SRTF核心框架二次开发,进行SRTF核心框架功能及接口定制。
2.支持jORB中间件二次开发,进行jORB中间件功能及接口定制。
3.支持图形化的镜像裁剪方式和镜像一键编译。

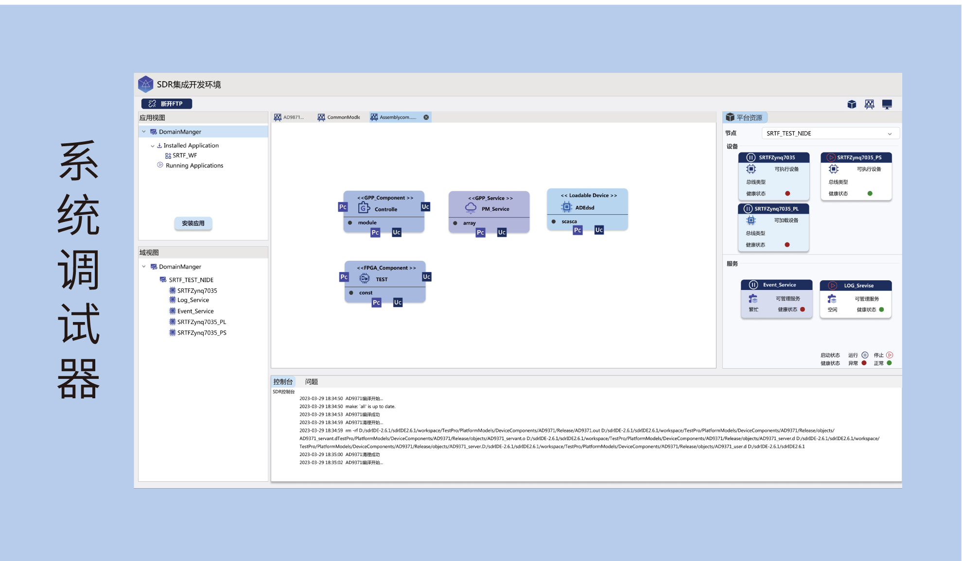
系统调试器提供精细化的状态监测与管理控制,实现对波形、平台资源的深度调试,并协助用户对波形进行SRTF标准符合性检查。
1.实时显示已安装和已启动的波形。
2.显示波形组件的部署关系。
3.支持对波形组件的控制。
4.支持对逻辑设备、服务组件的调试、控制。
5.支持SRTF符合性检查,快速定位标准不符合项。
基本特性
标准符合性:符合SRTF规范、兼容SCA4.1规范。
屏蔽SRTF实现细节:模型驱动的开发方式,屏蔽SRTF规范的实现细节,简化用户对SRTF规范的认知。
图形化的建模方式:图形化、积木式的模型构建方式,模型可复用,代码一键生成;缩短用户开发周期、降低用户开发成本。
支持多种构建工具:支持IDL编译器、GPP编译器、DSP编译器、FPGA编译器等多种编译器。
核心优势
完全的自主可控:完全自主可控的代码基因,代码安全可靠;有能力根据用户需求提供定制化开发。
快速部署能力:采用FTP可靠文件传输,实现从开发平台到运行平台的一键式部署。
灵活部署能力:灵活采用平台部署、组件部署、文件部署等策略,适应用户不同颗粒度的部署需求。
便捷的操作环境镜像构建能力:支持核心框架、中间件的模块化配置,可一键式镜像编译。
图形化的监控能力:提供波形控制、平台控制的人机交互接口,可进行平台资源、波形部署关系的可视化监测。
快速的SRTF标准规范符合性检查能力:支持波形配置文件SRTF符合性检查、波形实现与波形配置文件的一致性检查;快速定位标准不符合项。